Supercharge Your Web Dev Game with MCP - Part 2: Chrome DevTools MCP + AI-Driven Web Performance
Source: Dev.to
Introduction
In part 1 of this blog post series, I talked about why MCP exists at all – how it creates a clean contract between language models and the tools developers rely on every day. In this post, I want to zoom in on one MCP server that, in my experience, changes the game for web developers more than most: the Chrome DevTools MCP.
Chrome MCP was released recently, and there’s already plenty of content showing how to install it or wire it up. I want to focus on something slightly different: how it works under the hood, why its architecture matters, and what becomes possible when browser‑level performance data is no longer something you manually collect and interpret, but something an AI agent can reason about directly. In case you are interested, here are some of the great materials to get you started on the actual steps of hooking Chrome MCP to your workflow:
Why the browser matters more than ever
For web engineers, the browser is the truth.
No matter how elegant your code looks in an editor, what users experience is defined by:
- how fast the page renders
- what blocks rendering
- which scripts monopolise the main thread
- how layout shifts during load
- how interactions feel under real CPU and network constraints
We already have excellent tools to inspect all of this – Chrome DevTools, Lighthouse, performance traces – but they’re still deeply manual. Running audits, capturing traces, correlating metrics, and explaining why something is slow is work that lives almost entirely in the developer’s head.
Chrome MCP changes that dynamic by making the browser a programmable, inspectable system that AI can work with directly.
Chrome MCP is CDP, but usable by AI
At its core, Chrome MCP is built on top of the Chrome DevTools Protocol (CDP) – the same low‑level protocol that powers Chrome DevTools, Puppeteer, and most browser‑automation tools.
CDP exposes almost everything happening inside the browser:
- DOM structure and computed styles
- network requests and timing breakdowns
- JavaScript execution and long tasks
- performance traces and Core Web Vitals
- rendering, layout shifts, and paint events
- device, CPU, and network emulation
The problem has never been capability – CDP is extremely powerful.
The problem is that it’s low‑level, verbose, and not AI‑friendly.
Chrome MCP solves this by wrapping CDP in high‑level, strongly‑typed MCP tools – things like:
- navigate_page
- performance_start_trace
- performance_stop_trace
- performance_analyze_insight
Instead of emitting thousands of raw CDP events, the MCP server gathers, structures, and returns the data in a way an LLM can actually reason over.
In short: CDP gives superpowers. Chrome MCP makes those powers usable by AI.
How to think about Chrome MCP as a developer
A local microservice that exposes DevTools capabilities as strongly‑typed MCP tools, backed by Puppeteer/CDP, with Chrome lifecycle and isolation handled for you.
This framing matters because it changes how you integrate it:
- You don’t treat it like a pile of scripts.
- You treat it like a backend service.
- The tool schemas are your API surface.
- Behaviour is tuned via configuration, not code changes.
Under the hood, Chrome MCP is essentially a Node.js MCP server that:
- launches or attaches to a Chrome instance,
- controls it via Puppeteer and CDP,
- exposes a curated set of browser tools via MCP, and
- returns structured data back to the client.
Because it’s packaged and distributed as an npm‑based MCP server, it behaves like any other dependency in your workflow: versioned, upgradable, and composable.
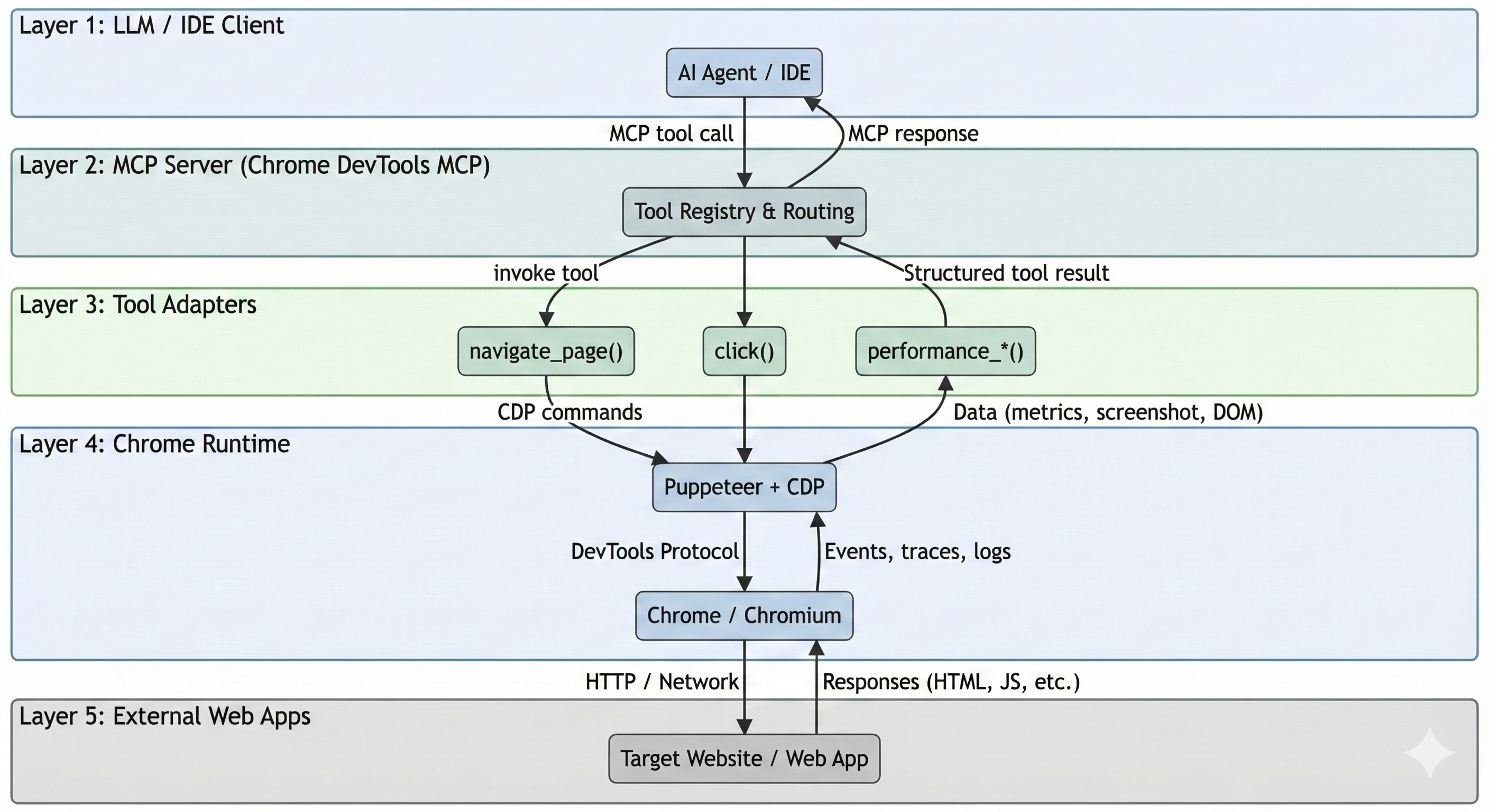
A layered architecture, not a pile of hacks
One thing I appreciate about the Chrome MCP implementation is that it’s clearly designed as a system to seamlessly integrate into the web‑development workflow.
At a high level, it follows a layered architecture:
MCP server layer
Handles protocol, tool registration, permissions, and transport.
Tool‑adapter layer
Each MCP tool is a small, well‑defined function with validated inputs and structured outputs.
Chrome‑runtime layer
A real Chrome or Chromium instance – headless or headful – executing browser actions.
Data‑collection layer
Aggregates traces, metrics, screenshots, network data, and serialises them into MCP responses.
Chrome MCP Overview

Conceptually, every request flows the same way:
LLM / IDE → MCP client → Chrome MCP server → Puppeteer / CDP → Chrome → structured data back

That consistency is what makes the system predictable and automatable.
Web performance: from manual ritual to closed‑loop
This is where Chrome MCP really shines.
Traditionally, performance work looks like this:
- Run Lighthouse
- Capture a trace
- Stare at flame charts
- Guess which optimisations matter
- Apply fixes
- Re‑run everything
- Hope results are comparable
Chrome MCP turns this into a closed‑loop, repeatable workflow.
What Chrome MCP does
Chrome MCP is responsible for measurement and instrumentation, not interpretation. It can:
- Launch a controlled browser session
- Navigate to a page or run scripted flows
- Start and stop performance tracing
and it can collect:
- Core Web Vitals (LCP, CLS, INP)
- Performance timelines
- Network waterfalls
- Screenshots and filmstrips
- DOM attribution (e.g., which element caused LCP)
All of this is gathered programmatically and reproducibly.

What the LLM does
The LLM—running in your IDE or host—reads that structured data and answers higher‑level questions:
- Why is LCP slow?
- Which requests are render‑blocking?
- Is CLS caused by images, fonts, or late hydration?
- Which scripts dominate main‑thread time?
This separation is important: Chrome MCP provides evidence; the LLM provides reasoning.
Performance tools that matter in practice
The Chrome MCP performance toolset is intentionally small but powerful:
performance_start_trace
performance_stop_trace
performance_analyze_insight
These tools abstract away fragile timing logic:
- When to start tracing
- When to stop tracing
- How to correlate events
- How to extract meaningful metrics
The result feels more like a performance RPC than a browser script.
Typical workflow
- Run a baseline performance trace
- Apply a change (code‑splitting, lazy loading, image optimisation)
- Re‑run the same trace
- Compare before/after metrics
- Explain the difference in human terms
Performance stops being a one‑off audit and becomes an iterative feedback loop.
Why this changes how teams work
What excites me most isn’t that Chrome MCP can collect performance data—we’ve been able to do that for years. It’s that the data becomes:
- Automated
- Repeatable
- Explainable
- Shareable
Instead of screenshots and gut feelings, you get:
- Concrete metrics
- Attributed causes
- Reproducible runs
- Clear before/after comparisons
That makes performance conversations easier not only with engineers, but also with product and leadership.
A concrete example: turning performance into a feedback loop
To make this less abstract, let’s walk through a real‑world scenario where Chrome MCP fundamentally changes how performance work feels.
Imagine a product page that looks fine in local development, but users report it feels slow on mobile. Historically, performance work gets fuzzy: you might run Lighthouse once or twice, glance at a flame chart, and end up with a vague sense that “JavaScript is heavy” or “images are probably too large”.
With Chrome MCP in the loop, the workflow becomes explicit.

Baseline: measure, don’t guess
- Launch a headless Chrome session via Chrome MCP.
- Navigate to the page under controlled conditions (mobile emulation, throttled CPU, constrained network).
- Run a performance trace.
The result isn’t a score; it’s structured data such as:
- LCP ≈ 4.1 s, attributed to a large hero image
- INP degraded by long main‑thread tasks during hydration
- Several render‑blocking JavaScript bundles
- Noticeable gap between first paint and meaningful interactivity
Now the conversation shifts from “the page feels slow” to concrete signals and clear suspects.
Intervention: small, targeted fixes
Based on the trace data, the LLM proposes a short list of changes:
- Preload the hero image and serve a smaller responsive variant
- Lazy‑load below‑the‑fold components
- Split a large JavaScript bundle so non‑critical code doesn’t block initial render
These aren’t generic best practices—they’re directly tied to the observed metrics and trace events.
From here you repeat the loop: apply the fix, re‑run the trace, compare metrics, and let the LLM explain the impact. The result is a continuous, data‑driven performance optimisation process.
The fixes are applied, committed, and ready for validation.
After: rerun the exact same measurement
The agent reruns the same performance trace, with the same throttling and navigation flow. No manual setup. No “did I click the same thing?”. The comparison is apples‑to‑apples.
This time, the results look very different:
- LCP drops to ~2.3 s
- Main‑thread blocking during hydration is significantly reduced
- Network waterfall shows fewer render‑blocking resources
- Visual stability improves, with no unexpected layout shifts
Because both runs are machine‑driven, the before/after comparison is clean. The LLM can now explain why things improved, not just that they did.
Why this matters
None of this is possible without Chrome MCP. But without it, performance work tends to be:
- manual
- inconsistent
- hard to reproduce
- difficult to explain to others
With Chrome MCP, performance becomes a closed loop:
- Measure with evidence
- Apply targeted fixes
- Re‑measure under identical conditions
- Explain the impact clearly
That loop turns performance from a one‑off audit into something you can iterate on confidently – and something AI can genuinely help with, rather than hand‑waving about.
Chrome MCP turns the browser into a first‑class execution and measurement engine for AI‑driven workflows. It doesn’t replace DevTools; it operationalises them. It takes everything we already trust about browser instrumentation and makes it programmable, composable, and AI‑native.
What’s next?
In the next post, I’ll tie everything together and look at what happens when you combine Chrome MCP with other MCP servers — filesystem, Git, design data, and automation — to create end‑to‑end developer workflows that go far beyond code generation.
That’s where MCP stops being interesting infrastructure and starts becoming leverage.
Stay tuned, and see you at the next post!


